Win10作为全球使用者最多的系统,其隐藏功能多不胜数,而且官方还一直在更新此系统,最近多不不少用户升级到Win10 LTSC后问小编怎么提高性能那Win10 LTSC如何提高性能呢?下面我们就来看看吧。
Win10 LTSC开启方法介绍
操作如下:
进入【控制面板】。

点击【查看方式】,选择【大图标】。

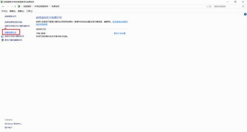
点击【电源选项】。

点击【创建电源计划】。

选择【高性能】并填写计划名称,然后点击【下一步】。

选择下【关闭显示器】和【使计算机进入睡眠状态】的时间后,点击【创建】。

以上就是小编给大家分享的Win10 LTSC开启方法介绍,想要了解更多内容,请关注本站,小编会持续为大家更新更多相关攻略。